Uploaded image for project: 'OpenShift Monitoring'
  1. OpenShift Monitoring
  2. MON-4120

[Tracker] Resource State Metrics Tickets

XMLWordPrintable

    • Icon: Initiative Initiative
    • Resolution: Unresolved
    • Icon: Normal Normal
    • None
    • None
    • None
    • None
    • Product / Portfolio Work
    • False
    • Hide

      None

      Show
      None
    • False
    • Not Selected
    • NEW
    • NEW

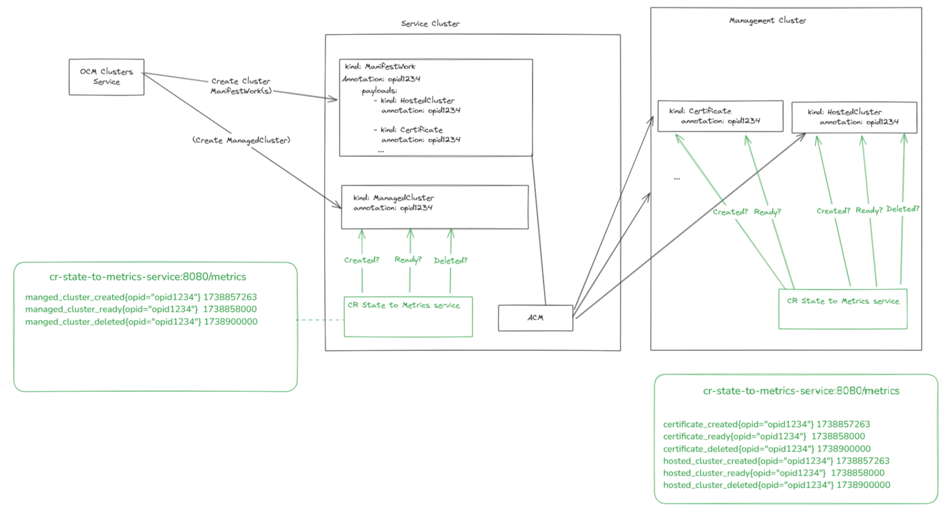
      Tracker to link all tickets assigned to us that are targeted to be addressed by RSM: https://github.com/rexagod/resource-state-metrics.

        1. image-2025-02-07-09-58-01-909.png
          167 kB
          Claudio Busse
        2. image-2025-02-07-09-58-37-833.png
          414 kB
          Claudio Busse

              prasriva@redhat.com Pranshu Srivastava
              prasriva@redhat.com Pranshu Srivastava
              Votes:
              0 Vote for this issue
              Watchers:
              4 Start watching this issue

                Created:
                Updated: