Uploaded image for project: 'OpenShift Virtualization'
  1. OpenShift Virtualization
  2. CNV-56871

High level storage overview: relation of DataSourcen, DV's & Templates

XMLWordPrintable

    • Icon: Story Story
    • Resolution: Unresolved
    • Icon: Normal Normal
    • None
    • None
    • CNV Documentation
    • Quality / Stability / Reliability
    • 8
    • False
    • Hide

      None

      Show
      None
    • False
    • None
    • None

      Description of problem:

      The current storage documentation starts with " You can configure a default storage class, storage profiles, Containerized Data Importer (CDI), data volumes, and automatic boot source updates. ". But a new reader has no idea what CDI and datavolumes are and why the reader might be interested to learn about them.

      Version-Release number of selected component (if applicable):

      4.18

      How reproducible:

      100%

      Steps to Reproduce:

      1. ask a person not familiar with CNV to read https://docs.redhat.com/en/documentation/openshift_container_platform/4.17/html/virtualization/storage#virt-storage-config-overview
      2. Ask the person about the relation of DataSourcen, DVs, PVCs & templates 

      Actual results:

      -

      Expected results:

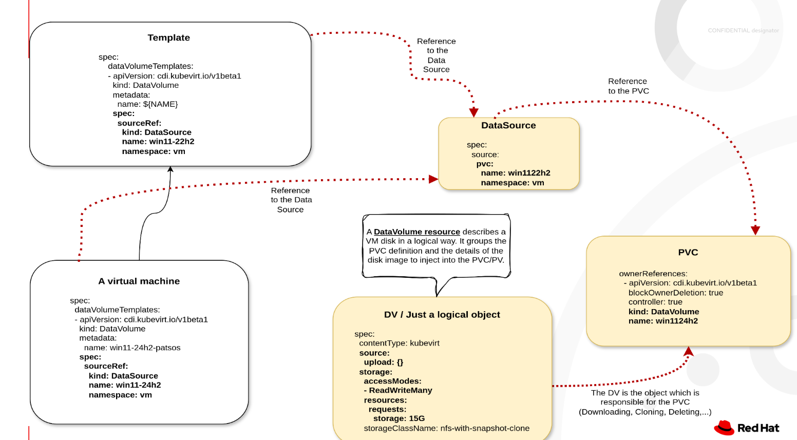
      The person is able to explain that templates point to DataSources, e.g. the RHEL 9 templates point to the DataSoruce with the name rhel9 in the namespace openshift-virtualisation-os-images . A DataSource points to a DataVolume/PVC, e.g. rhel9-0c9204ba64c2, a DataVolume is an object that manages the creation, e.g. download or clone, of a PVC. The DV then points to a PVC. With ‘managed’ stuff there is a DataImportCron that regularly checks if there is a new version of the source, e.g. a new RHEL image in the red hat registry, and if so, the DIC creates a new DV, this downloads the new PVC, if the download has worked, it switches the DS from the old to the new DS/PVC and deletes old versions of the DS/PVC. In the new volume/instancetype/preference-based flow, the DIC also downloads the DS/PVC, but the names and namespaces can then be freely selected. A diagram might be helpful to visualize the relationships between the entities.

      Additional info:

       

              Unassigned Unassigned
              dholler@redhat.com Dominik Holler
              Votes:
              0 Vote for this issue
              Watchers:
              2 Start watching this issue

                Created:
                Updated: