Uploaded image for project: 'WildFly'
  1. WildFly
  2. WFLY-12446

Memory leak in StatelessSessionComponent

XMLWordPrintable

    • Icon: Bug Bug
    • Resolution: Not a Bug
    • Icon: Major Major
    • None
    • 17.0.1.Final
    • CDI / Weld, EJB
    • None
    • Hide

      Look at the README.md of the attached reproducer application.

      Show
      Look at the README.md of the attached reproducer application.
    • Workaround Exists
    • Hide

      Disable:

      <stateless>
          <bean-instance-pool-ref pool-name="slsb-strict-max-pool"></bean-instance-pool-ref>
      </stateless>
      
      Show
      Disable: <stateless> <bean-instance-pool-ref pool-name= "slsb-strict-max-pool" > </bean-instance-pool-ref> </stateless>

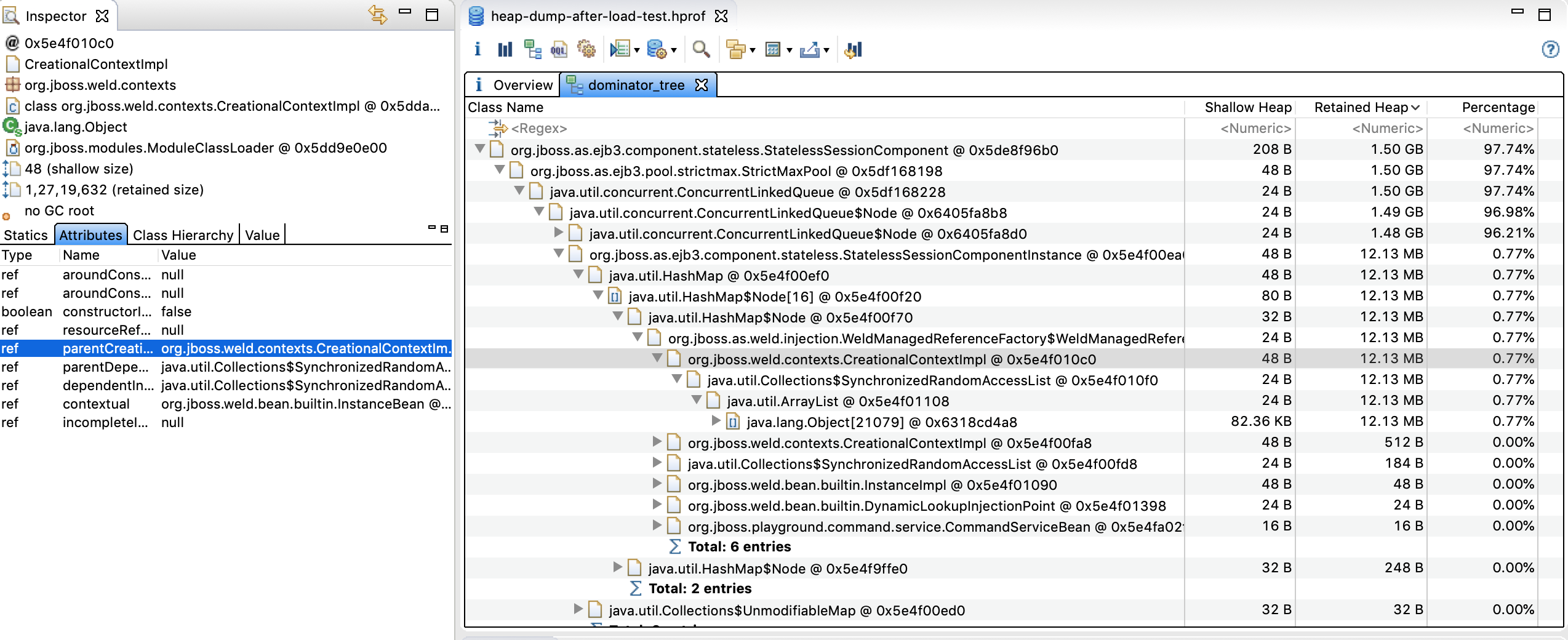
      When running the attached reproducer application and doing a memory analysis afterwards, it looks like a memory leak, e. g.

      One instance of "org.jboss.as.ejb3.component.stateless.StatelessSessionComponent" loaded by "org.jboss.modules.ModuleClassLoader @ 0x5e0fbc2e0" occupies 936,593,520 (96.13%) bytes. The memory is accumulated in one instance of "java.util.concurrent.ConcurrentLinkedQueue$Node" loaded by "<system class loader>".
      

        1. playground-jee8.zip
          20 kB
        2. server.log.gz
          8.42 MB
        3. wfly-12446-heap-dump.png
          wfly-12446-heap-dump.png
          569 kB
        4. dump-weld.png
          dump-weld.png
          1.22 MB

              cfang@redhat.com Cheng Fang
              rhn-support-jbaesner Joerg Baesner
              Votes:
              0 Vote for this issue
              Watchers:
              9 Start watching this issue

                Created:
                Updated:
                Resolved: