Uploaded image for project: 'Quarkus Documentation'
  1. Quarkus Documentation
  2. QDOCS-115

[security-architecture-concept.adoc] Create a new diagram that summarizes Quarkus Security architecture

XMLWordPrintable

    • Quarkus Upstream Docs Sprint 5, Quarkus Upstream Docs Sprint 6, Quarkus Upstream Docs Sprint 7

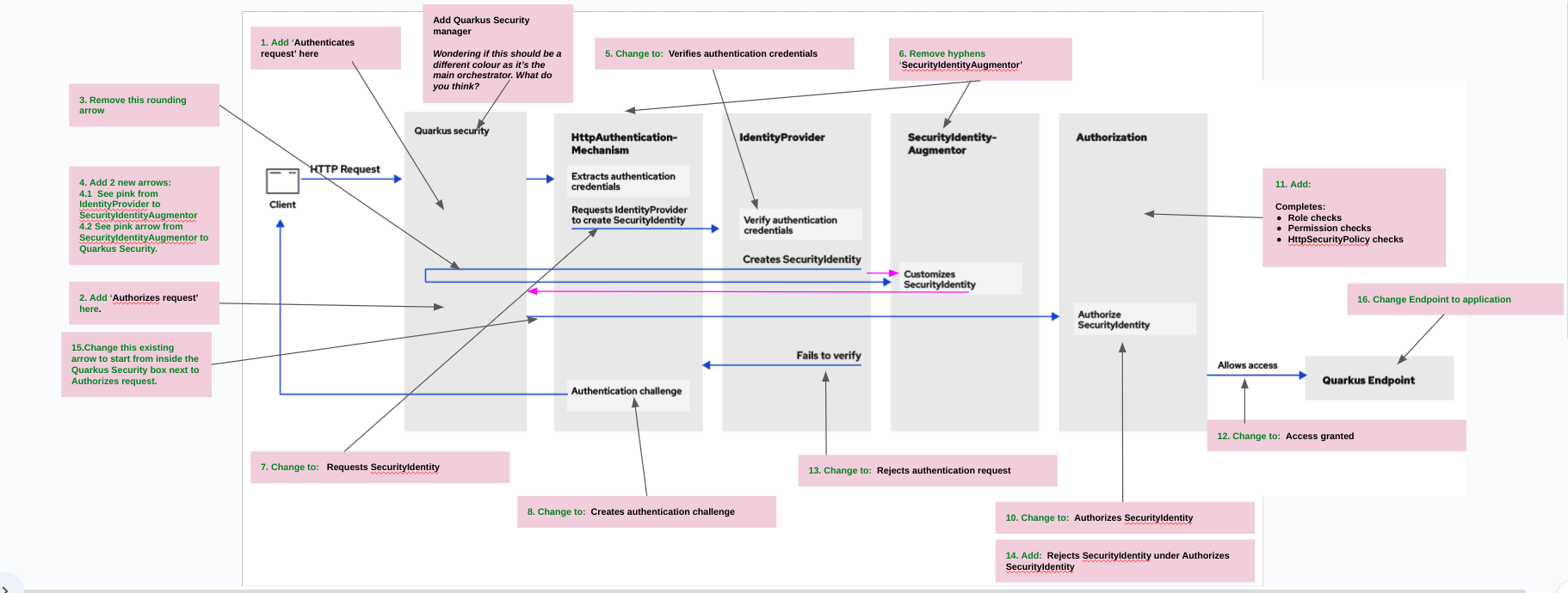
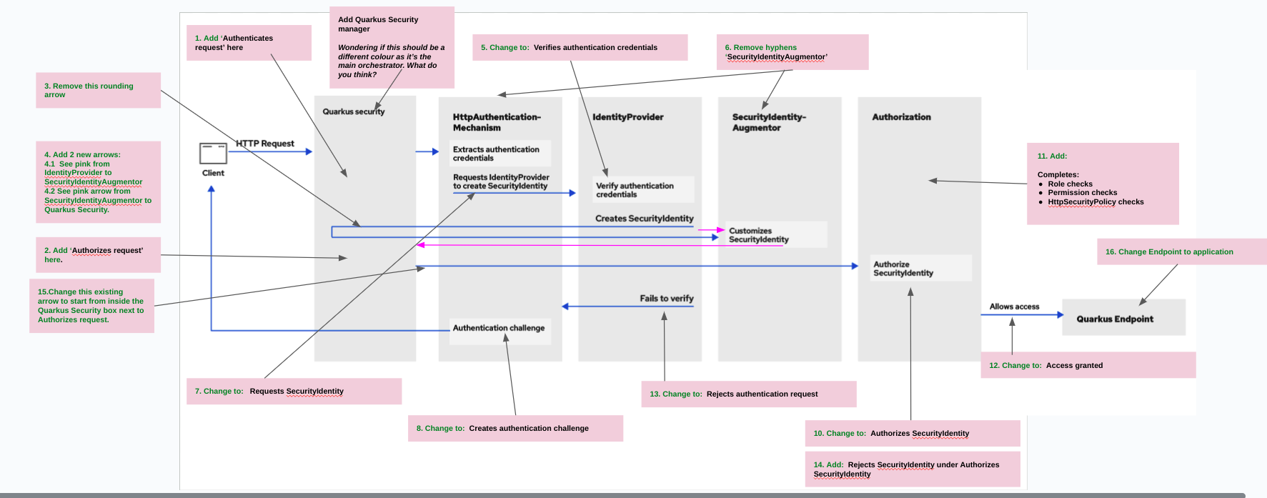
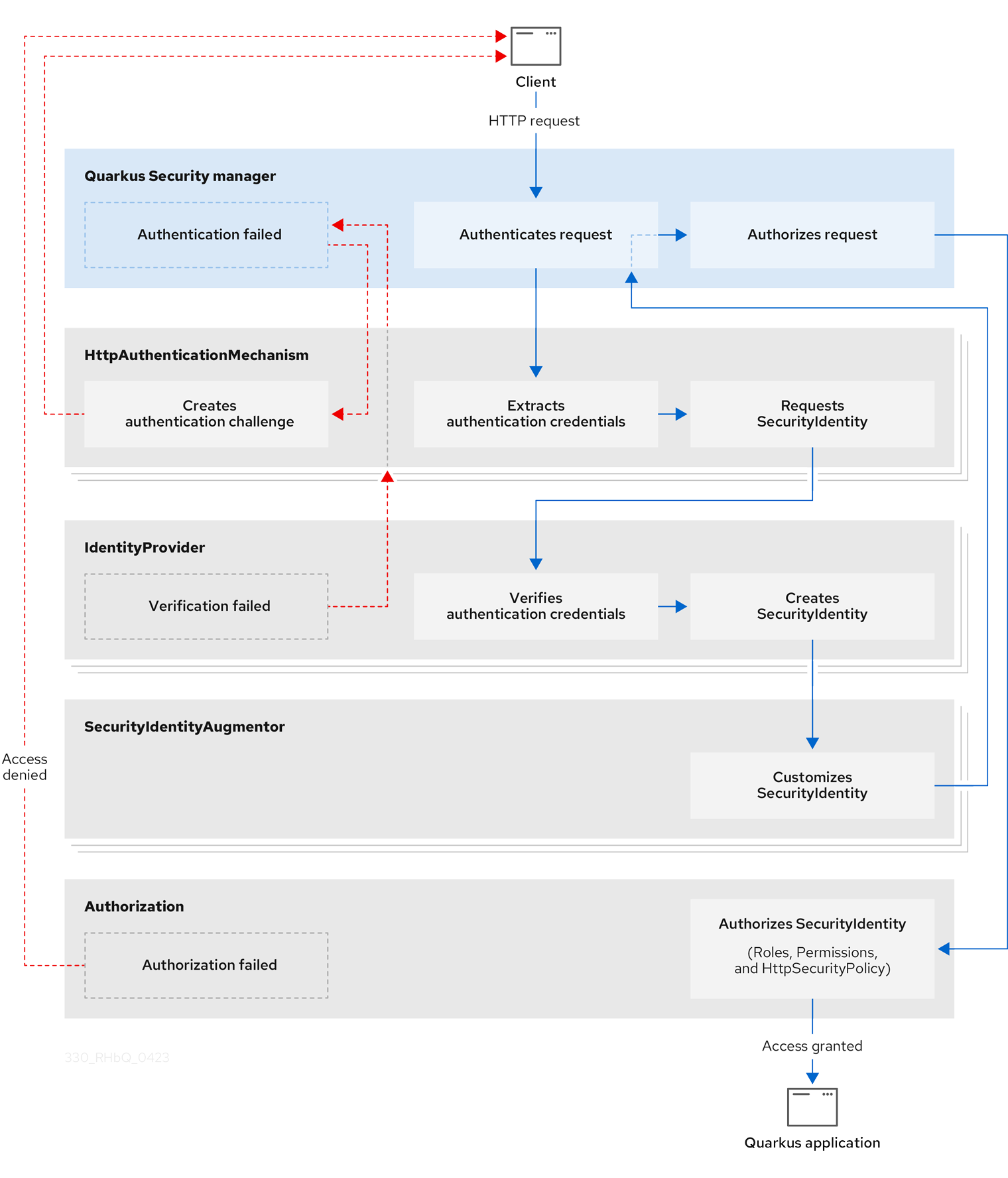
      During the SME review for security-architecture-concept.adoc, Sergey suggested we add a new diagram to depict the Quarkus Security Architecture.

      This Jira tracks that content work.

      See  https://github.com/quarkusio/quarkus/pull/30422.

       

      Diagram and new content to support the diagram to be added to this published 3.0 alpha page:  https://quarkus.io/version/main/guides/security-architecture-concept

        1. 330_RHbQ_Security_Architecture_0423.png
          330_RHbQ_Security_Architecture_0423.png
          183 kB
        2. image-2023-04-11-16-30-51-059.png
          image-2023-04-11-16-30-51-059.png
          118 kB
        3. screenshot-1.png
          screenshot-1.png
          203 kB
        4. screenshot-2.png
          screenshot-2.png
          204 kB

              mpurcell@redhat.com Michelle Purcell
              sbiarozk Sergey Beryozkin
              Votes:
              0 Vote for this issue
              Watchers:
              2 Start watching this issue

                Created:
                Updated:
                Resolved: