Uploaded image for project: 'Tools (JBoss Tools)'
  1. Tools (JBoss Tools)
  2. JBIDE-4956

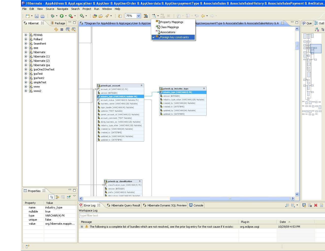
Mapping Diagram viewer should display db tables relations

XMLWordPrintable

    • Documentation (Ref Guide, User Guide, etc.)

      should be possible to toggle these relations - see "Foreign key constraints" - from JBIDE-4873, also this is partially related with JBIDE-4857.

        1. display_fk.JPG
          148 kB
          Vitali Yemialyanchyk

              jpeterka_jira Jiri Peterka (Inactive)
              vyemialyanchyk_jira Vitali Yemialyanchyk (Inactive)
              Votes:
              0 Vote for this issue
              Watchers:
              1 Start watching this issue

                Created:
                Updated:
                Resolved: