XMLWordPrintable

    • Documentation (Ref Guide, User Guide, etc.)

      ideal is one readable print page per average size diagram (15-20 items);

      How it works - description:
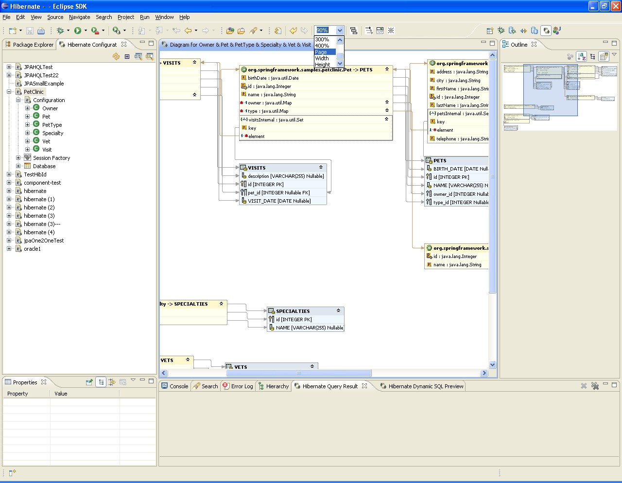
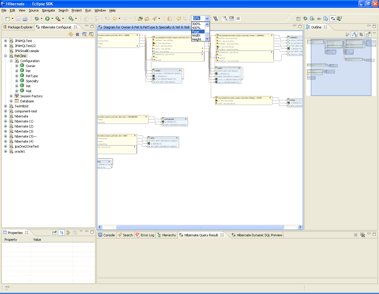
      The value selected in Zoom combobox has a direct influence to Print scale.
      If you want to get diagram printed on one page - just select "Page" in the zoom combobox and print the diagram.
      I.e. Zoom combobox has influence not only on Eclipse diagram, but also on printed diagram.

        1. GMF-Page-Setup.jpg
          49 kB
          Vitali Yemialyanchyk
        2. gmf-print.JPG
          125 kB
          Vitali Yemialyanchyk
        3. GMF-print-page.jpg
          53 kB
          Vitali Yemialyanchyk
        4. GMF-Print-Preview.JPG
          43 kB
          Vitali Yemialyanchyk
        5. Hibernate-print-dlg-look.JPG
          44 kB
          Vitali Yemialyanchyk
        6. zoom-combobox.jpg
          218 kB
          Vitali Yemialyanchyk
        7. zoom-combobox.PNG
          98 kB
          Vitali Yemialyanchyk

              kaers@redhat.com Koen Aers
              vyemialyanchyk_jira Vitali Yemialyanchyk (Inactive)
              Votes:
              0 Vote for this issue
              Watchers:
              3 Start watching this issue

                Created:
                Updated: