Log in
Skip to main content
Skip to sidebar
Linked Applications
Loading…
Dashboards
Projects
Issues
eazyBI
Help
Jira Core help
Keyboard Shortcuts
About Jira
Jira Credits
Log In
Tools (JBoss Tools)
JBIDE-4017 Mapping Diagram viewer should be more user friendly
JBIDE-4715
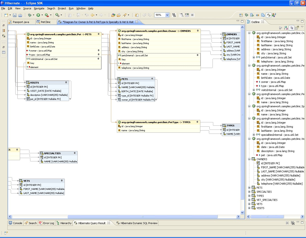
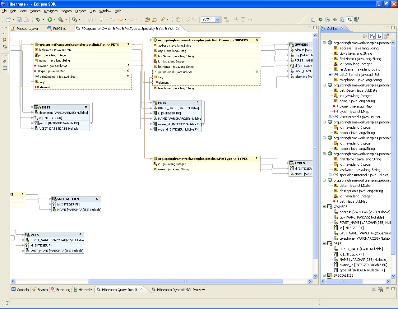
Hibernate mapping diagram -> Outline view -> all items should be sorted alphabetically
Log In
Closed
Export
null
View workflow
XML
Word
Printable
Details
Type:
Sub-task
Resolution:
Done
Priority:
Minor
Fix Version/s:
3.1.0.M4
Affects Version/s:
3.1.0.M2
,
3.1.0.M3
Component/s:
hibernate
Labels:
new_and_noteworthy
Attachments
Attachments
Options
Sort By Name
Sort By Date
Ascending
Descending
Thumbnails
List
Download All
outline.JPG
2009/08/07 12:27 PM
38 kB
Vitali Yemialyanchyk
not-sorted-state-screenshot.jpg
2009/09/14 11:08 AM
282 kB
Vitali Yemialyanchyk
sorted-state-screenshot.jpg
2009/09/14 11:09 AM
285 kB
Vitali Yemialyanchyk
Easy Agile Planning Poker
Activity
People
Assignee:
Jiri Peterka (Inactive)
Reporter:
Vitali Yemialyanchyk (Inactive)
Votes:
0
Vote for this issue
Watchers:
1
Start watching this issue
Dates
Created:
2009/08/05 8:49 AM
Updated:
2010/03/11 3:53 AM
Resolved:
2009/09/11 12:05 PM