XMLWordPrintable

    • Icon: Sub-task Sub-task
    • Resolution: Done
    • Icon: Minor Minor
    • 3.1.0.M4
    • 3.1.0.M2
    • hibernate
    • None

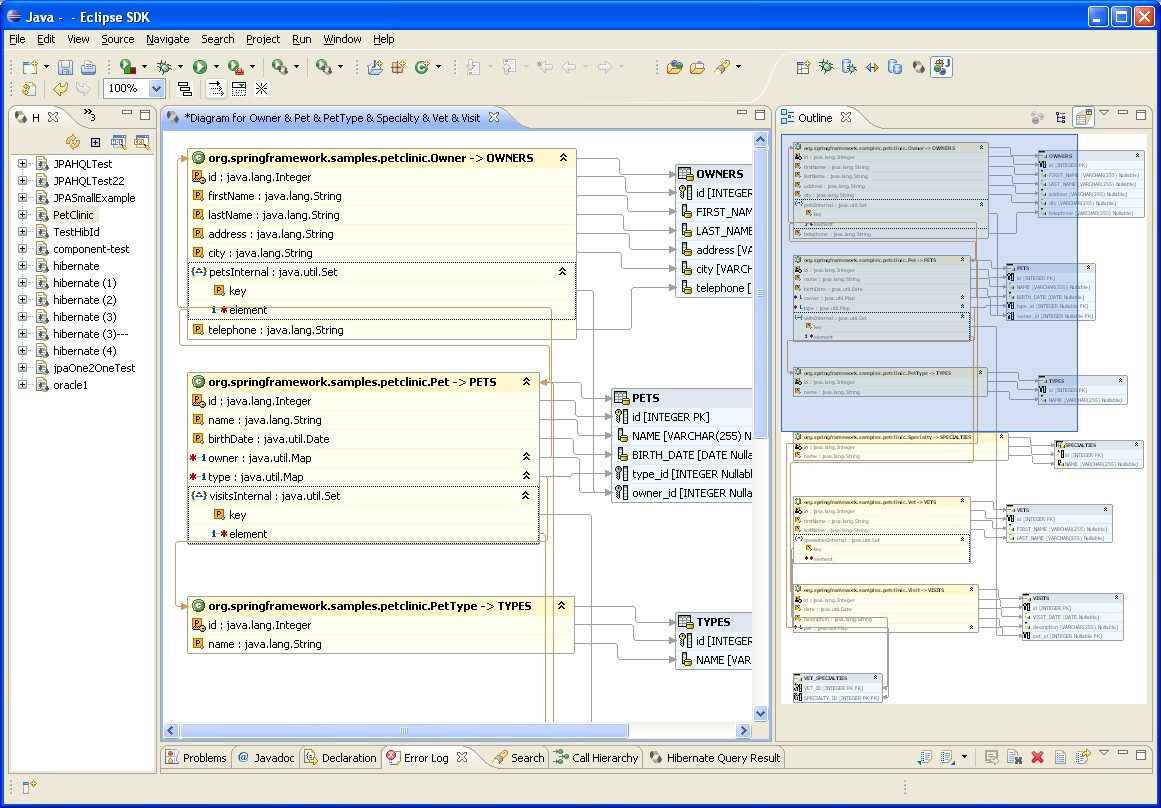
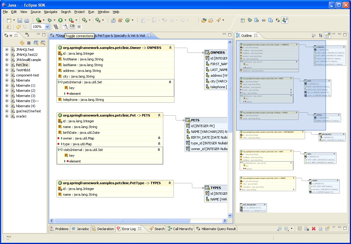
      there are 3 types of connection arrows:
      1) POJO class -> DB table;
      2) POJO class -> POJO class;
      3) class field -> table field;
      on a rather big diagram is difficult to clear visualize all connections cause too many arrows - it will be nice feature to show/hide some of them.
      add 3 toggle toolbar buttons here - for every connection type.

              anis_jira Aliaksey Nis (Inactive)
              vyemialyanchyk_jira Vitali Yemialyanchyk (Inactive)
              Votes:
              0 Vote for this issue
              Watchers:
              2 Start watching this issue

                Created:
                Updated:
                Resolved: