Uploaded image for project: 'Tools (JBoss Tools)'
  1. Tools (JBoss Tools)
  2. JBIDE-1382

seam hotdeploy WTP trick leaves src artifacts in .war/.ear

XMLWordPrintable

    • Icon: Bug Bug
    • Resolution: Obsolete
    • Icon: Major Major
    • LATER
    • 2.0.0.GA
    • seam2, upstream
    • None

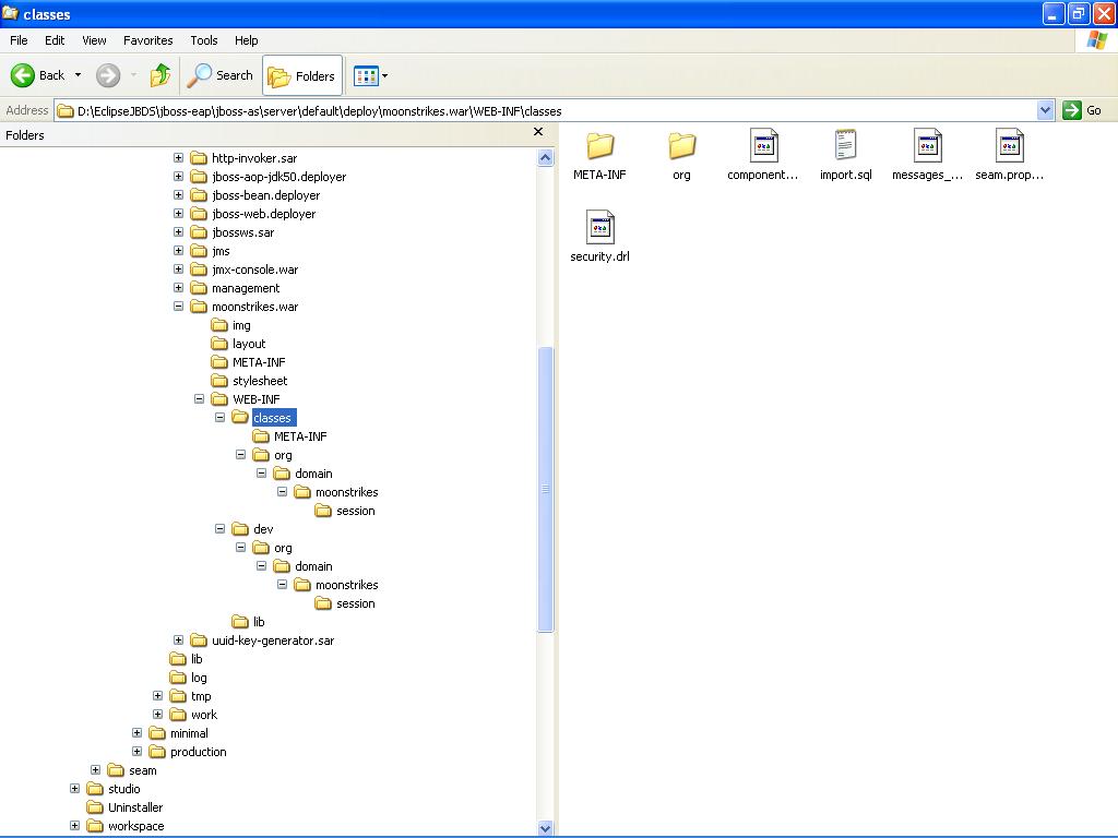
      War deployment is broken; seems like it is deploying src files instead of classes...

      see attached image.

      where is the /dev folder ?
      where are the .class'es and how come there is .java in there ?
      where are the right /classes content ?

        1. brokenwar.png
          brokenwar.png
          22 kB
        2. deploy.JPG
          deploy.JPG
          66 kB

              alexeykazakov Alexey Kazakov
              manderse@redhat.com Max Andersen
              Votes:
              0 Vote for this issue
              Watchers:
              2 Start watching this issue

                Created:
                Updated:
                Resolved: