Uploaded image for project: 'JBoss Enterprise Application Platform'
  1. JBoss Enterprise Application Platform
  2. JBEAP-17633

[GSS](7.2.z) WEJBHTTP-30 - Thousand of unauthorized requests in between balancer and backend if backend is running in a cluster

XMLWordPrintable

    • Icon: Bug Bug
    • Resolution: Done
    • Icon: Major Major
    • 7.2.9.CR1, 7.2.9.GA
    • 7.2.3.GA
    • EJB
    • None

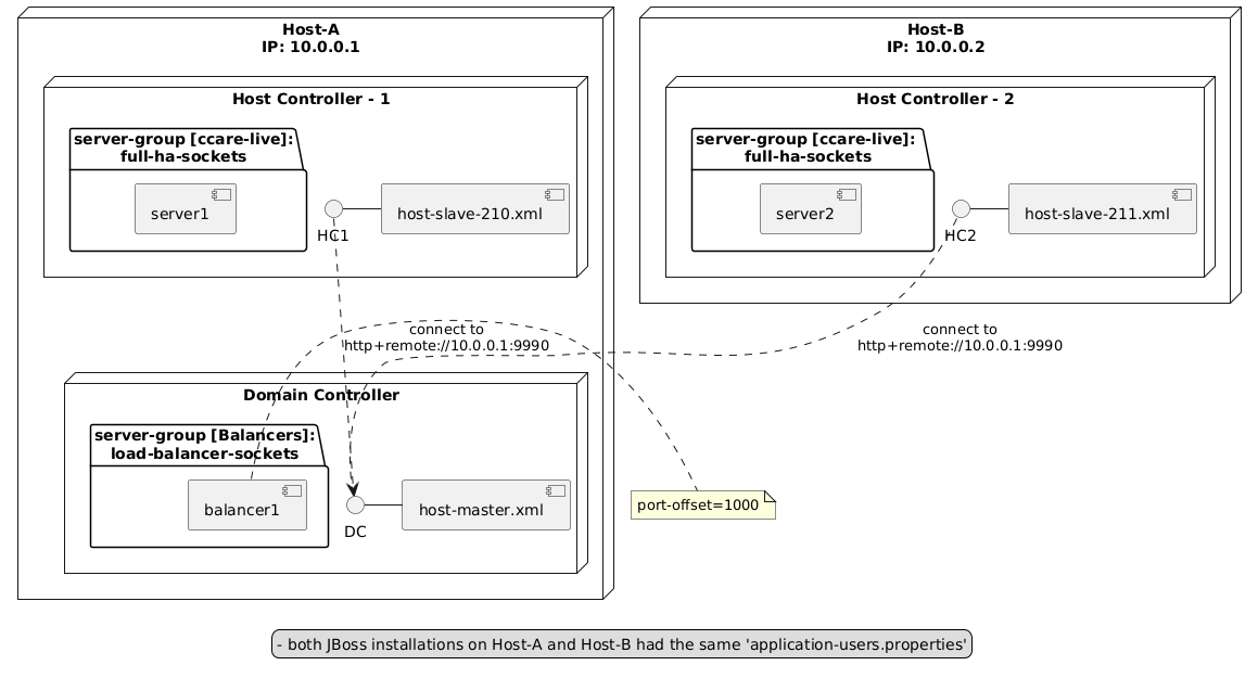
      A standalone client application is calling EJBs on a backend server through an Undertow loadbalancer.

      The client looks like this:

              Properties props = new Properties();
              props.put(Context.INITIAL_CONTEXT_FACTORY, WildFlyInitialContextFactory.class.getName());
              props.put(Context.PROVIDER_URL, "http://10.0.0.1:9080/wildfly-services");
              props.put(Context.SECURITY_PRINCIPAL, "some-user");
              props.put(Context.SECURITY_CREDENTIALS, "some-password");
      
              InitialContext      ctx = new InitialContext(props);
              String name="ejb:/playground-jar/JBossManIntClientBean!org.jboss.playground.JBossManIntClient";
              JBossManIntClient bean = (JBossManIntClient) ctx.lookup(name);
      

      A client invoking the same EJB twice result in thousands of requests from the balancer to the backend servers, e. g.:

      • 13468 times:
        INFO [io.undertow.accesslog] (default I/O-3) 10.0.0.1 - - [24/Sep/2019:12:03:03 +0200] "POST /wildfly-services/ejb/v1/invoke/-/playground-jar/-/JBossManIntClientBean/-/org.jboss.playground.JBossManIntClient/getHost HTTP/2.0" 401 77 "-" "-" Cookie: "-" Set-Cookie: "-" SessionID: - Thread: "default I/O-3" TimeTaken: 5063
        
      • 2 times:
        INFO [io.undertow.accesslog] (default I/O-3) 10.0.0.1 - - [24/Sep/2019:12:06:53 +0200] "POST /wildfly-services/ejb/v1/invoke/-/playground-jar/-/JBossManIntClientBean/-/org.jboss.playground.JBossManIntClient/getHost HTTP/2.0" 200 155 "-" "-" Cookie: "-" Set-Cookie: "-" SessionID: - Thread: "default I/O-3" TimeTaken: 614
        

      Note: This behavior only occurs if there's more than a single backend server running in a cluster...

              flaviarnn Flavia Rainone
              rhn-support-jbaesner Joerg Baesner
              Votes:
              0 Vote for this issue
              Watchers:
              7 Start watching this issue

                Created:
                Updated:
                Resolved: