Uploaded image for project: 'FlightPath'
  1. FlightPath
  2. FLPATH-629

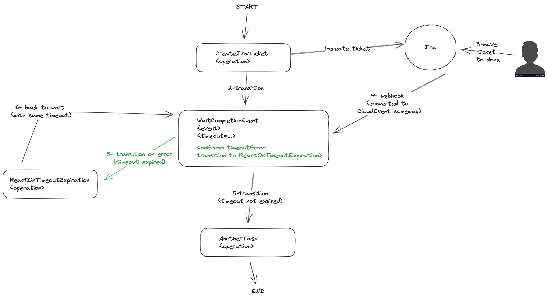
Design ticket-escalation SWF

XMLWordPrintable

    • Icon: Task Task
    • Resolution: Done
    • Icon: Undefined Undefined
    • None
    • None
    • None

      • Document image building procedure
      • Document manual workflow execution (curl)
      • Document required application configuration
      • Including Kubernetes manifest to deploy as a Knative serverless service
      • No Unit Test

              dmartino@redhat.com Daniele Martinoli
              dmartino@redhat.com Daniele Martinoli
              Votes:
              0 Vote for this issue
              Watchers:
              1 Start watching this issue

                Created:
                Updated:
                Resolved: