Uploaded image for project: 'Tools (JBoss Tools)'
  1. Tools (JBoss Tools)
  2. JBIDE-4668

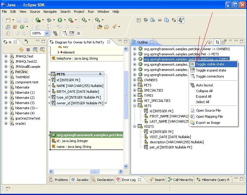
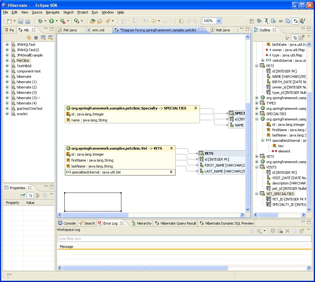
Mapping Diagram viewer shows empty selection rect for hidden item if it is selected in Outline

XMLWordPrintable

    • Icon: Bug Bug
    • Resolution: Won't Do
    • Icon: Minor Minor
    • 3.1.0.M3
    • 3.1.0.M3
    • hibernate
    • None

      1. screenshot-1.jpg
        224 kB
        Vitali Yemialyanchyk
      2. toggle_visible_1.JPG
        115 kB
        Vitali Yemialyanchyk
      3. toggle_visible_2.JPG
        106 kB
        Vitali Yemialyanchyk

            anis_jira Aliaksey Nis (Inactive)
            vyemialyanchyk_jira Vitali Yemialyanchyk (Inactive)
            Votes:
            0 Vote for this issue
            Watchers:
            2 Start watching this issue

              Created:
              Updated:
              Resolved: