Uploaded image for project: 'Fuse Tooling'
  1. Fuse Tooling
  2. FUSETOOLS-702

Message tracing - Should use uuid ordering by default in the Messages View

XMLWordPrintable

    • Icon: Enhancement Enhancement
    • Resolution: Done
    • Icon: Major Major
    • 2.1.0
    • 2.1.0
    • None
    • None
    • 421

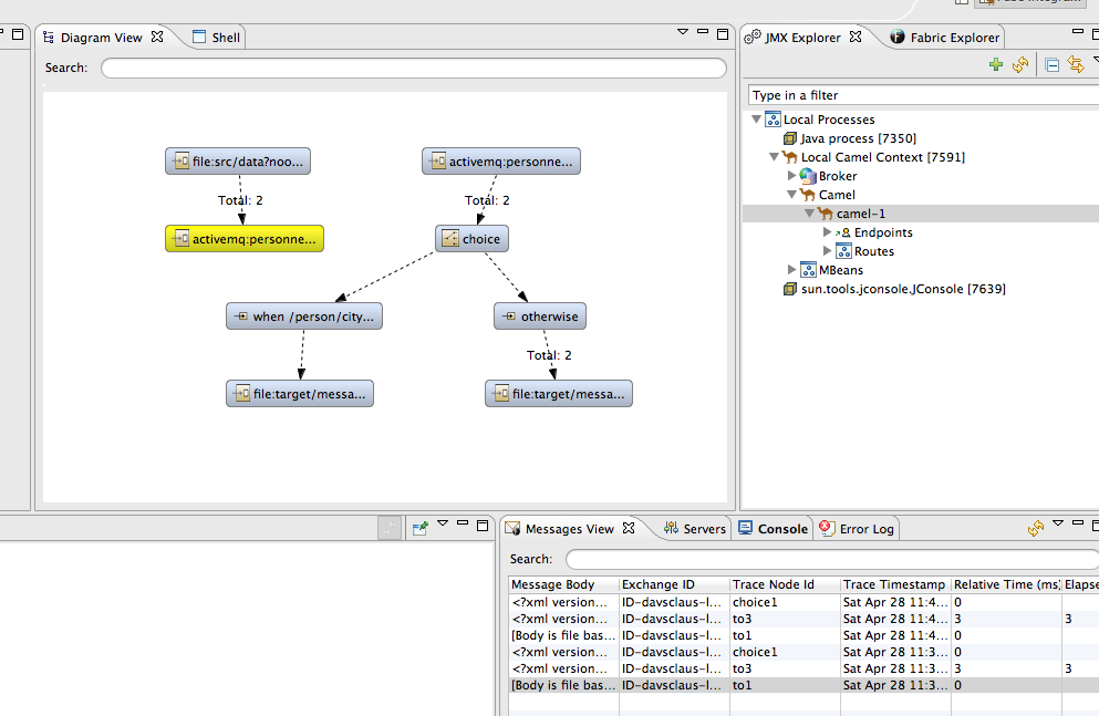
      When you use message tracing, then you have a Messages View panel that shows the steps a message has taken.
      And when you scroll up down in that list, its highlights how its being routed in the diagram view.

      However the ordering in the Messages View seems a bit wrong.

      The TracerMBean will report back the order as they happens in Camel, which is sorted using <uuid>. So the messages list should use that sorting as well.

      See attached file which has 3 steps, for a given message

      • to1 (route1)
      • choice1 (route2)
      • to3 (route2)

      But the Messages View would list it as

      • choice1
      • to3
      • to1

      Notice we can also correlate messages between routes send over transports using the breadcrumbId header. If this headers exists then its the "same" message. In this case it was routed over JMS.

              cibsen@redhat.com Claus Ibsen
              cibsen@redhat.com Claus Ibsen
              Votes:
              0 Vote for this issue
              Watchers:
              1 Start watching this issue

                Created:
                Updated:
                Resolved: